Informamos que este produto foi adquirido pela empresa PRIMAVERA BSS e faz agora parte da sua oferta.

Em caso de interesse, deverá contactar a PRIMAVERA BSS para mais informações, através dos canais indicados no website https://pt.primaverabss.com/pt/

Agradecemos a vossa compreensão.

Estamos sempre disponíveis para qualquer esclarecimento.

Mantenha o histórico de todos os movimentos contabilítiscos ao mudar para Primavera.

Mantenha o histórico de todos os movimentos contabilítiscos ao mudar para Primavera.

1 ano

Subscrição

70€

Acresce IVA à taxa legal

2 anos

Subscrição

126€

3 anos

Subscrição

189€

Vídeo demonstrativo

Alguns detalhes

Como funciona

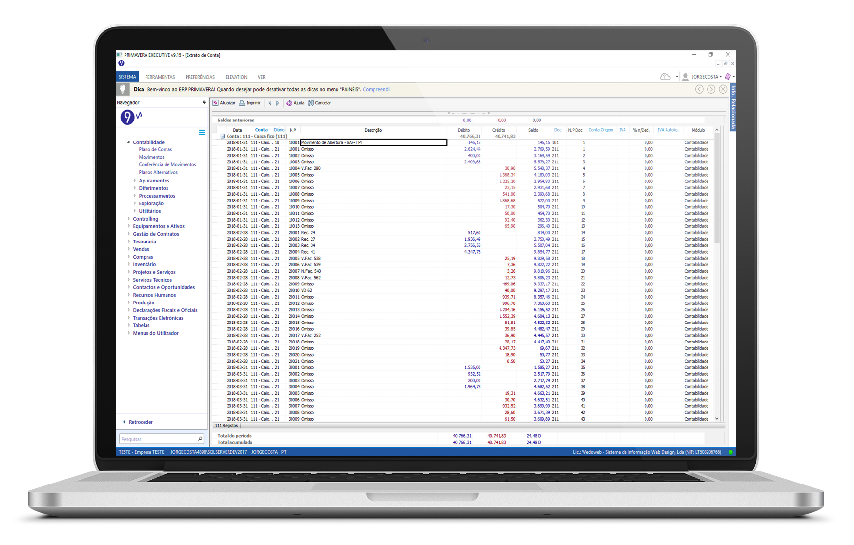
Os movimentos contabilísticos são traduzidos da aplicação de origem para aplicação de destino (Primavera BSS) através de um conjunto de regras bem definidas pelo utilizador, permitindo importar os movimentos de qualquer aplicação de contabilidade.

Clientes & Fornecedores

O Assistente de conversão importação e liga todas as contas de terceiros (Clientes e Fornecedores) às respectivas fichas.


Plano de Contas

O Plano de Contas é ajustado com a ajuda do Assistente de Importação, em poucos minutos as contas de destino são associadas às contas de origem sem esforço, sem digitar apenas utilizando o rato. Verifique no vídeo demonstrativo.


Controlo total

O assistente permite escolher que opções devem ser executadas, Criação do Plano, Criação de Clientes, Criação de Fornecedores, Importação de Movimentos, Criação do Documento de Abertura de Saldos, etc..

Tutorial para integração na Shell

Para utilização sem recurso a Motores de Integração

Mais informações sobre condições de aquisição 

Utilize este formulário para pedir mais informações sobre o WIC

Indique o seu nome
Indique o seu e-mail O e-mail é inválido

Pedir licença

Utilize este formulário para pedir um novo licenciamento

Indique o seu nome
Indique o seu e-mail O e-mail é inválido
O número de cliente Primavera e essencial para a emissão da chave de acesso
O NIF (se tiver Licenciamento Técnico LTxxxxxxxxx) e essencial para a emissão da chave de acesso

SAF-T PT (Standard Audit File for Tax purposes)
Versão Portuguesa

Ficheiro normalizado (em formato XML) com o objetivo de permitir uma exportação fácil, e em qualquer altura, de um conjunto predefinido de registos contabilísticos, de faturação, de documentos de transporte e recibos emitidos, num formato legível e comum, independentemente do programa utilizado, sem afetar a estrutura interna da base de dados do programa ou a sua funcionalidade.
Todos os programas certificados têm de exportar o ficheiro XML de SAF-T(PT) para efeitos de validação de assinaturas, pelo que os contribuintes de IRC e IRS que utilizem programas certificados são obrigados a exportar o referido ficheiro relativo à faturação.

wedoweb -  sistemas de informação e web design

This email address is being protected from spambots. You need JavaScript enabled to view it. | +351 918 107 518